MUIC logo
  • Home

Integrity and Transparency Assessment

Integrity and Transparency Assessment (ITA) Fiscal Year 2025

MUIC is committed to providing education and operating with integrity and transparency.

Basic Information

O1 Organizational Structure, Authority and Mission

O2 Executive Information

O3 Contact Information

O4 News and Announcements

Administration and Budget Expenditure

O5 Strategic Plan or Development Plan

O6 Annual Work Plan Progress and Budget Execution FY 2025

O7 Annual Performance Report FY 2024

O8 Staff Handbook or Operational Guidelines

Fact-Finding and Disciplinary Investigation Manual - General Administration
Fact-Finding and Disciplinary Investigation Manual - General Administration
Fact-Finding and Disciplinary Investigation Manual - General Administration
Fact-Finding and Disciplinary Investigation Manual - General Administration
Fact-Finding and Disciplinary Investigation Manual - General Administration
Fact-Finding and Disciplinary Investigation Manual - General Administration
Fact-Finding and Disciplinary Investigation Manual - General Administration
Fact-Finding and Disciplinary Investigation Manual - General Administration
Fact-Finding and Disciplinary Investigation Manual - General Administration
Fact-Finding and Disciplinary Investigation Manual - General Administration
Fact-Finding and Disciplinary Investigation Manual - General Administration
Fact-Finding and Disciplinary Investigation Manual - General Administration
Library Information Procurement Manual - Library
Library Information Procurement Manual - Library
Library Information Procurement Manual - Library
Library Information Procurement Manual - Library
Welfare Application Manual - Human Resources
Welfare Application Manual - Human Resources
Welfare Application Manual - Human Resources
Welfare Application Manual - Human Resources
Welfare Application Manual - Human Resources
Welfare Application Manual - Human Resources
Depreciated Equipment Return/Disposal Manual - Procurement
Depreciated Equipment Return/Disposal Manual - Procurement
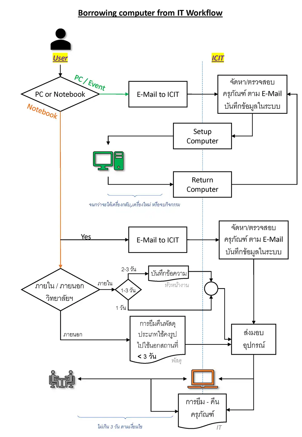
Computer Borrowing Manual - Information Technology
Computer Borrowing Manual - Information Technology

O9 Service Guidelines for Clients or Visitors

O10 E-Service

O11 Service Statistics

Procurement

O12 Procurement List and Progress

O13 Annual Procurement Report FY 2024

Human Resource Management and Development

O14 Human Resource Management and Development Plan

O15 Human Resource Management and Development Report FY 2024

O16 Code of Ethics and Ethics Promotion

Transparency Promotion

O17 Procedures for Handling Complaints of Corruption and Misconduct

O18 Corruption and Misconduct Reporting Channel

O19 Corruption and Misconduct Complaint Statistics

O20 Public Participation Opportunities

Corruption Prevention

O21 No Gift Policy Declaration and Culture Building

O22 Report on Receiving Assets or Other Benefits in Accordance with Ethics

O23 Bribery Risk Assessment FY 2025

O24 Annual Corruption Risk Management Report

Ethics and Transparency Promotion

O25 Anti-Corruption Action Plan

O26 Annual Anti-Corruption Performance Report

O27 Measures to Promote Ethics and Transparency

O28 Report on Ethics and Transparency Promotion Implementation